# Kubernetes安全
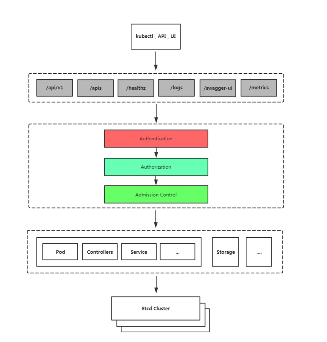
# Kubernetes 安全框架
K8S安全控制框架主要由下面3个阶段进行控制,每一个阶段都支持插件方式,通过API Server配置来启用插件。
- Authentication(鉴权)
- Authorization(授权)
- Admission Control(准入控制)

客户端要想访问K8s集群API Server,一般需要证书、Token或者用户名+密码;如果Pod访问,需要ServiceAccount
# 认证,授权,准入控制
# 三种客户端身份认证
- HTTPS 证书认证: 基于CA证书签名的数字证书认证
- HTTP Token认证: 通过一个Token来识别用户
- HTTP Base认证: 用户名+密码的方式认证
# 授权
RBAC(Role-Based Access Control,基于角色的访问控制): 负责完成授权(Authorization)工作。
RBAC根据API请求属性,决定允许还是拒绝。
比较常见的授权维度
- user: 用户名
- group: 用户分组
- 资源,例如pod、deployment
- 资源操作方法: get,list,create,update,patch,watch,delete
- 命名空间
- API组
# 准入控制
Adminssion Control实际上是一个准入控制器插件列表,发送到API Server的请求都需要经过这个列表中的每个准入控制器插件的检查,检查不通过,则拒绝请求。
# 基于角色的权限访问控制:RBAC
RBAC(Role-Based Access Control,基于角色的访问控制),允许通过Kubernetes API动态配置策略。

# 角色
- Role: 授权特定命名空间的访问权限
- ClusterRole: 授权所有命名空间的访问权限
# 角色绑定
- RoleBinding: 将角色绑定到主体(即subject)
- ClusterRoleBinding: 将集群角色绑定到主体
# 主体(subject)
- User: 用户
- Group: 用户组
- ServiceAccount: 服务账号
# 案例:为指定用户授权访问不同命名空间权限
示例: 为用户liuxiaolu(图片上是aliang)授权default命名空间Pod读取权限

# 用K8SCA签发客户端证书
# 代码准备
# cert.sh
cat > ca-config.json <<EOF
{
"signing": {
"default": {
"expiry": "87600h"
},
"profiles": {
"kubernetes": {
"usages": [
"signing",
"key encipherment",
"server auth",
"client auth"
],
"expiry": "87600h"
}
}
}
}
EOF
cat > liuxiaolu-csr.json <<EOF
{
"CN": "liuxiaolu",
"hosts": [],
"key": {
"algo": "rsa",
"size": 2048
},
"names": [
{
"C": "CN",
"ST": "BeiJing",
"L": "BeiJing",
"O": "k8s",
"OU": "System"
}
]
}
EOF
cfssl gencert -ca=/etc/kubernetes/pki/ca.crt -ca-key=/etc/kubernetes/pki/ca.key -config=ca-config.json -profile=kubernetes liuxiaolu-csr.json | cfssljson -bare liuxiaolu
# 工具包cfssl
点击下载工具包, 密码: 3hd1 (opens new window)
# 生成证书
# 准备完成后,代码清单如下
$ ls
cert.sh cfssl cfssl-certinfo cfssljson
# 将脚本放入二进制目录下,这样就可以执行了
$ mv cfssl* /usr/bin/
$ bash cert.sh
2021/06/06 19:07:44 [INFO] generate received request
2021/06/06 19:07:44 [INFO] received CSR
2021/06/06 19:07:44 [INFO] generating key: rsa-2048
2021/06/06 19:07:45 [INFO] encoded CSR
2021/06/06 19:07:45 [INFO] signed certificate with serial number 173532708244838459846100561504657639090421304385
2021/06/06 19:07:45 [WARNING] This certificate lacks a "hosts" field. This makes it unsuitable for
websites. For more information see the Baseline Requirements for the Issuance and Management
of Publicly-Trusted Certificates, v.1.1.6, from the CA/Browser Forum (https://cabforum.org);
specifically, section 10.2.3 ("Information Requirements").
# 生成kubeconfig授权文件
# 代码准备
# kubeconfig.sh
kubectl config set-cluster kubernetes \
--certificate-authority=/etc/kubernetes/pki/ca.crt \
--embed-certs=true \
--server=https://10.69.1.160:6443 \
--kubeconfig=liuxiaolu.kubeconfig
# 设置客户端认证
kubectl config set-credentials liuxiaolu \
--client-key=liuxiaolu-key.pem \
--client-certificate=liuxiaolu.pem \
--embed-certs=true \
--kubeconfig=liuxiaolu.kubeconfig
# 设置默认上下文
kubectl config set-context kubernetes \
--cluster=kubernetes \
--user=liuxiaolu \
--kubeconfig=liuxiaolu.kubeconfig
# 设置当前使用配置
kubectl config use-context kubernetes --kubeconfig=liuxiaolu.kubeconfig
# 执行
$ bash kubeconfig.sh
Cluster "kubernetes" set.
User "liuxiaolu" set.
Context "kubernetes" modified.
Switched to context "kubernetes".
# 创建RBAC权限策略
# 代码准备
# rbac.yaml
创建一个只能读取default命名空间下的pod的角色权限
kind: Role
apiVersion: rbac.authorization.k8s.io/v1
metadata:
namespace: default
name: pod-reader
rules:
- apiGroups: [""]
resources: ["pods"]
verbs: ["get", "watch", "list"]
---
kind: RoleBinding
apiVersion: rbac.authorization.k8s.io/v1
metadata:
name: read-pods
namespace: default
subjects:
- kind: User
name: liuxiaolu
apiGroup: rbac.authorization.k8s.io
roleRef:
kind: Role
name: pod-reader
apiGroup: rbac.authorization.k8s.io
# 执行
# node节点在没有配置kubeconfig文件信息的情况下是无法访问集群的
[root@liuxiaolu-node ~]# kubectl get pod
The connection to the server localhost:8080 was refused - did you specify the right host or port?
# 将生成的配置文件拷贝到liuxiaolu-node这个节点
[root@liuxiaolu-master secrity]# scp liuxiaolu.kubeconfig root@10.69.1.161:~
The authenticity of host '10.69.1.161 (10.69.1.161)' can't be established.
root@10.69.1.161's password:
liuxiaolu.kubeconfig 100% 5723 3.5MB/s 00:00
# 使用配置文件访问集群,在没有配置集群访问策略的情况下,是无法访问的
[root@liuxiaolu-node ~]# kubectl get pod --kubeconfig=liuxiaolu.kubeconfig
Error from server (Forbidden): pods is forbidden: User "liuxiaolu" cannot list resource "pods" in API group "" in the namespace "default"
# 创建访问策略
[root@liuxiaolu-master ~]# kubectl apply -f rbac.yaml
role.rbac.authorization.k8s.io/pod-reader created
rolebinding.rbac.authorization.k8s.io/read-pods created
# 创建完成之后再次在node节点进行查询就可以查询到了
[root@liuxiaolu-node ~]# kubectl get pod --kubeconfig=liuxiaolu.kubeconfig
NAME READY STATUS RESTARTS AGE
configmap-demo-pod 1/1 Running 0 3h48m
......
# 验证是否有删除pod或者查看service的权限,结论是没有
[root@liuxiaolu-node ~]# kubectl delete pod secret-demo-pod --kubeconfig=liuxiaolu.kubeconfig
Error from server (Forbidden): pods "secret-demo-pod" is forbidden: User "liuxiaolu" cannot delete resource "pods" in API group "" in the namespace "default"
[root@liuxiaolu-node ~]# kubectl get svc --kubeconfig=liuxiaolu.kubeconfig
Error from server (Forbidden): services is forbidden: User "liuxiaolu" cannot list resource "services" in API group "" in the namespace "default"
# 将配置文件设置为默认使用
[root@liuxiaolu-node ~]# mkdir .kube
mkdir: cannot create directory '.kube': File exists
[root@liuxiaolu-node ~]# cp liuxiaolu.kubeconfig .kube/config
[root@liuxiaolu-node ~]# kubectl get pod
NAME READY STATUS RESTARTS AGE
configmap-demo-pod 1/1 Running 0 3h55m
deploy-pvc-6994b7ff4b-7p4lz 1/1 Running 0 30h
deploy-pvc-6994b7ff4b-h78j4 1/1 Running 0 30h
......
# 网络策略概述
网络策略(Network Policy),用于限制Pod出入流量,提供Pod级别和Namespace级别网络访问控制。
# 一些应用场景
- 应用程序间的访问控制。例如微服务A允许访问微服务B,微服务C不能访问微服务A
- 开发环境命名空间不能访问测试环境命名空间Pod
- 当Pod暴露到外部时,需要做Pod白名单
- 多租户网络环境隔离
# Pod网络入口方向隔离
- 基于Pod级网络隔离: 只允许特定对象访问Pod(使用标签定义),允许白名单上的IP地址或者IP段访问Pod
- 基于Namespace级网络隔离: 多个命名空间,A和B命名空间Pod完全隔离。
# Pod网络出口方向隔离
- 拒绝某个Namespace上所有Pod访问外部
- 基于目的IP的网络隔离: 只允许Pod访问白名单上的IP地址或者IP段
- 基于目标端口的网络隔离: 只允许Pod访问白名单上的端口
# 示例
apiVersion: networking.k8s.io/v1
kind: NetworkPolicy
metadata:
name: test-network-policy
namespace: default
spec:
podSelector:
matchLabels:
# 执行命令kubectl get pod -l app=web查询出来的pod,执行当前策略
app: web
policyTypes:
- Ingress
- Egress
ingress:
- from:
- ipBlock:
# 来自于172.17.0.0/16网段的ip可访问
cidr: 172.17.0.0/16
# 但是排除掉来自于172.17.1.0/24网段的ip
except:
- 172.17.1.0/24
# 基于命名空间匹配
- namespaceSelector:
matchLabels:
# 匹配打有ns=web标签的命名空间
ns: web
- podSelector:
matchLabels:
# 打有role=frontend标签的pod可以访问
role: frontend
# 可访问6379这个端口
ports:
- protocol: TCP
port: 6379
egress:
- to:
- ipBlock:
# pod的出流量可访问网段10.0.0.0/24
cidr: 10.0.0.0/24
ports:
- protocol: TCP
# pod的出流量可访问5978端口
port: 5978
- podSelector:目标Pod,根据标签选择
- policyTypes:策略类型,指定策略用于入站、出站流量。
- Ingress:from是可以访问的白名单,可以来自于IP段、命名空间、 Pod标签等,ports是可以访问的端口。
- Egress:这个Pod组可以访问外部的IP段和端口。
# 案例:对项目Pod出入流量访问控制
# 需求1
将default命名空间携带app=web标签的Pod隔离,只允许default命名空间携带run=client1标签的Pod访问80端口。
# 准备测试环境
$ kubectl create deployment web --image=nginx
$ kubectl run client1 --image=busybox -- sleep 36000
$ kubectl run client2 --image=busybox -- sleep 36000
# 查看app=web的pod的ip地址
$ kubectl get pod -l app=web -o wide
NAME READY STATUS RESTARTS AGE IP NODE NOMINATED NODE READINESS GATES
web-96d5df5c8-cxqjk 1/1 Running 0 2m27s 10.244.17.140 liuxiaolu-node <none> <none>
# 验证client1这个pod是可以访问带有标签app=web的pod
$ kubectl exec -it client1 -- sh
/ # ping 10.244.17.140
PING 10.244.17.140 (10.244.17.140): 56 data bytes
64 bytes from 10.244.17.140: seq=0 ttl=63 time=0.600 ms
^C
--- 10.244.17.140 ping statistics ---
2 packets transmitted, 2 packets received, 0% packet loss
round-trip min/avg/max = 0.252/0.426/0.600 ms
/ # wget 10.244.17.140
Connecting to 10.244.17.140 (10.244.17.140:80)
saving to 'index.html'
index.html 100% |************************************************************************************************************************************************************| 612 0:00:00 ETA
'index.html' saved
# 验证client2这个pod是可以访问带有标签app=web的pod
$ kubectl exec -it client2 -- sh
/ # ping 10.244.17.140
PING 10.244.17.140 (10.244.17.140): 56 data bytes
64 bytes from 10.244.17.140: seq=0 ttl=63 time=0.315 ms
^C
--- 10.244.17.140 ping statistics ---
3 packets transmitted, 3 packets received, 0% packet loss
round-trip min/avg/max = 0.215/0.254/0.315 ms
/ # wget 10.244.17.140
Connecting to 10.244.17.140 (10.244.17.140:80)
saving to 'index.html'
index.html 100% |************************************************************************************************************************************************************| 612 0:00:00 ETA
'index.html' saved
# 创建网络策略
$ kubectl apply -f np1.yaml
networkpolicy.networking.k8s.io/test-network-policy created
# 确认只有client1这个pod带有标签run=client1
$ kubectl get pod -l run=client1
NAME READY STATUS RESTARTS AGE
client1 1/1 Running 0 9m23s
# 由于只开放了80端口,所以无法ping通,但可以执行wget访问80端口
$ kubectl exec -it client1 -- sh
/ # ping 10.244.17.140
PING 10.244.17.140 (10.244.17.140): 56 data bytes
--- 10.244.17.140 ping statistics ---
3 packets transmitted, 0 packets received, 100% packet loss
/ # wget 10.244.17.140
Connecting to 10.244.17.140 (10.244.17.140:80)
saving to 'index.html'
index.html 100% |************************************************************************************************************************************************************| 612 0:00:00 ETA
'index.html' saved
# 由于client2不带有run=client1这个标签,所以不能访问80端口
$ kubectl exec -it client2 -- sh
/ # ping 10.244.17.140
PING 10.244.17.140 (10.244.17.140): 56 data bytes
--- 10.244.17.140 ping statistics ---
5 packets transmitted, 0 packets received, 100% packet loss
/ # wget 10.244.17.140
Connecting to 10.244.17.140 (10.244.17.140:80)
yaml
apiVersion: networking.k8s.io/v1
kind: NetworkPolicy
metadata:
name: test-network-policy
namespace: default
spec:
podSelector:
matchLabels:
app: web
policyTypes:
- Ingress
ingress:
- from:
- podSelector:
matchLabels:
run: client1
ports:
- protocol: TCP
port: 80
# 需求2
default命名空间下所有pod可以互相访问,也可以访问其他命名空间Pod,但其他命名空间不能访问default命名空间Pod。
# 准备测试环境
# 删除上一步创建的网络策略,避免干扰测试
$ kubectl delete networkpolicy test-network-policy
# 在其他命名空间创建一个pod
$ kubectl run client418 -nkube-system --image=busybox -- sleep 36000
# 测试在没有创建拒绝策略的时候,来自非default命名空间的可以正常访问default命名空间中的pod
$ kubectl exec -it client418 -nkube-system -- sh
/ # ping 10.244.17.140
PING 10.244.17.140 (10.244.17.140): 56 data bytes
64 bytes from 10.244.17.140: seq=0 ttl=62 time=1.627 ms
# 验证在没有创建拒绝策略的时候,default命名空间中的pod可以相互访问
$ kubectl exec -it client2 -- sh
/ # ping 10.244.17.140
PING 10.244.17.140 (10.244.17.140): 56 data bytes
64 bytes from 10.244.17.140: seq=0 ttl=63 time=0.222 ms
$ kubectl apply -f deny-from-other-ns-network-policy.yaml
networkpolicy.networking.k8s.io/deny-from-other-ns-network-policy created
# 测试在创建拒绝策略后,来自非default命名空间的不能访问default命名空间中的pod
$ kubectl exec -it client418 -nkube-system -- sh
/ # ping 10.244.17.140
PING 10.244.17.140 (10.244.17.140): 56 data bytes
--- 10.244.17.140 ping statistics ---
2 packets transmitted, 0 packets received, 100% packet loss
# 测试在创建拒绝策略后,default命名空间中的pod可以相互访问
$ kubectl exec -it client2 -- sh
/ # ping 10.244.17.140
PING 10.244.17.140 (10.244.17.140): 56 data bytes
64 bytes from 10.244.17.140: seq=0 ttl=63 time=0.269 ms
--- 10.244.17.140 ping statistics ---
2 packets transmitted, 2 packets received, 0% packet loss
yaml
apiVersion: networking.k8s.io/v1
kind: NetworkPolicy
metadata:
name: deny-from-other-ns-network-policy
namespace: default
spec:
# 未配置的情况下,默认选择所有pod
podSelector: {}
policyTypes:
- Ingress
ingress:
- from:
# 如果未配置,拒绝所有
- podSelector: {}